Mistral AI 函式呼叫(已棄用)
您可以使用 MistralAiChatModel 註冊自定義 Java 函式,並讓 Mistral AI 模型智慧地選擇輸出一個 JSON 物件,其中包含呼叫一個或多個已註冊函式的引數。這使得您可以將 LLM 能力與外部工具和 API 連線起來。open-mixtral-8x22b、mistral-small-latest 和 mistral-large-latest 模型經過訓練,可以檢測何時應該呼叫函式並響應符合函式簽名的 JSON。
Mistral AI API 不會直接呼叫函式;相反,模型會生成 JSON,您可以使用該 JSON 在您的程式碼中呼叫函式,並將結果返回給模型以完成對話。
Spring AI 提供了靈活且使用者友好的方式來註冊和呼叫自定義函式。通常,自定義函式需要提供函式 name、description 和函式呼叫 signature(以 JSON Schema 格式)來讓模型知道函式期望哪些引數。description 有助於模型理解何時呼叫函式。
作為開發者,您需要實現一個函式,該函式接收 AI 模型傳送的函式呼叫引數,並將結果返回給模型。您的函式可以進而呼叫其他第三方服務來提供結果。
Spring AI 使這變得像定義一個返回 java.util.Function 的 @Bean 定義一樣簡單,並在呼叫 ChatModel 時將 bean 名稱作為選項提供。
在底層,Spring 使用適當的介面卡程式碼包裝您的 POJO(即函式),以實現與 AI 模型的互動,從而節省了您編寫繁瑣的樣板程式碼。底層基礎設施的基礎是 ToolCallback.java 介面和配套的 Builder 工具類,以簡化 Java 回撥函式的實現和註冊。
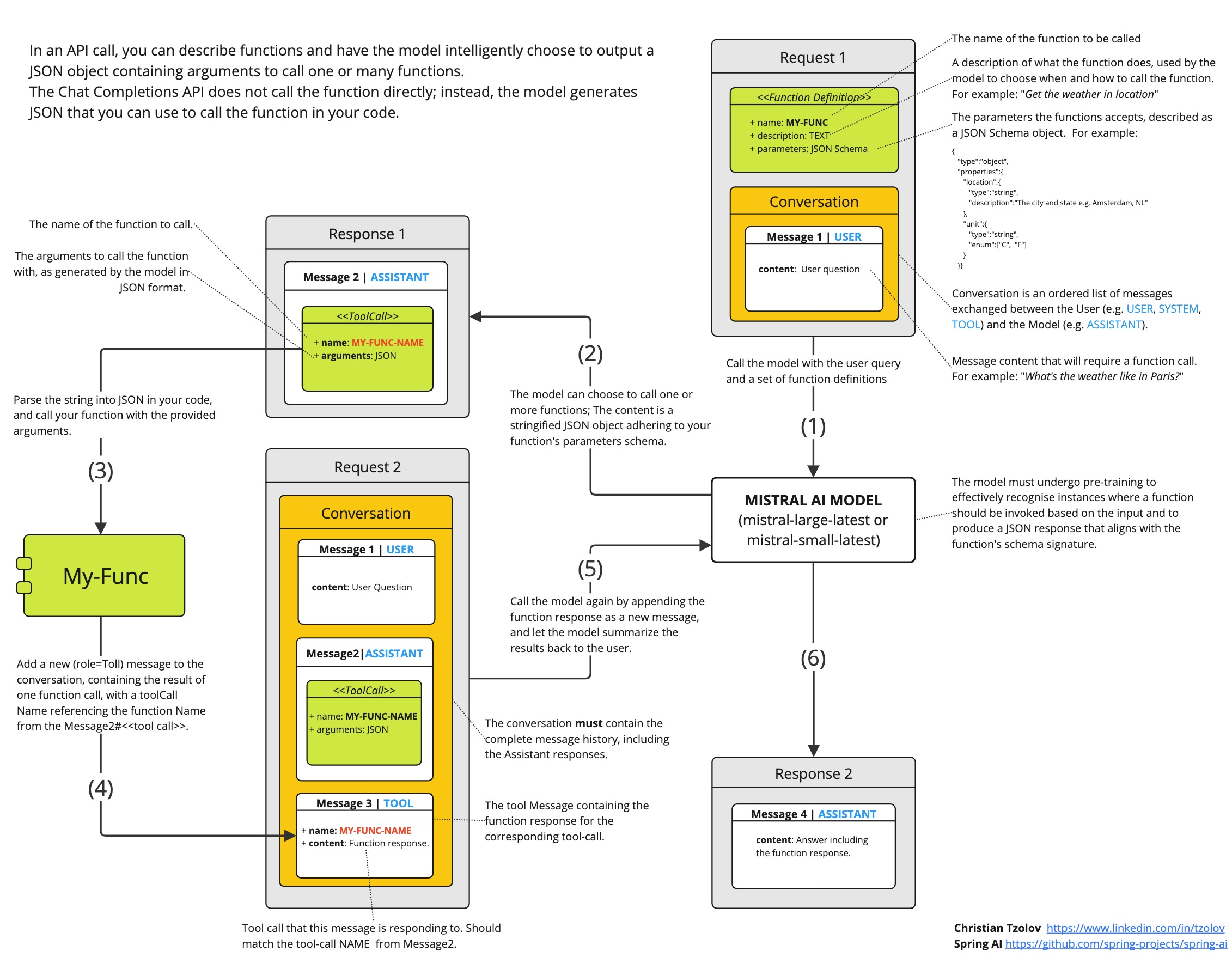
工作原理
假設我們希望 AI 模型能夠回覆它不具備的資訊,例如給定位置的當前溫度。
我們可以向 AI 模型提供關於我們自己函式的元資料,模型可以在處理您的 prompt 時使用這些函式來檢索該資訊。
例如,如果在處理 prompt 的過程中,AI 模型確定它需要給定位置溫度的額外資訊,它將啟動一個伺服器端生成的請求/響應互動。AI 模型呼叫客戶端函式。AI 模型以 JSON 形式提供方法呼叫詳情,客戶端負責執行該函式並返回響應。
Spring AI 極大地簡化了您需要編寫的支援函式呼叫的程式碼。它為您代理了函式呼叫對話。您可以簡單地將您的函式定義作為 @Bean 提供,然後在您的 prompt 選項中提供該函式的 bean 名稱。您還可以在 prompt 中引用多個函式 bean 名稱。
快速入門
讓我們建立一個聊天機器人,它透過呼叫我們自己的函式來回答問題。為了支援聊天機器人的響應,我們將註冊我們自己的函式,該函式接受一個位置並返回該位置的當前天氣。
當模型需要回答諸如 "波士頓天氣如何?" 的問題時,AI 模型將呼叫客戶端,提供位置值作為要傳遞給函式的引數。這種類似 RPC 的資料以 JSON 形式傳遞。
我們的函式會呼叫一些基於 SaaS 的天氣服務 API,並將天氣響應返回給模型以完成對話。在本例中,我們將使用一個簡單的實現,名為 MockWeatherService,它硬編碼了不同位置的溫度。
以下 MockWeatherService.java 代表天氣服務 API
public class MockWeatherService implements Function<Request, Response> {
public enum Unit { C, F }
public record Request(String location, Unit unit) {}
public record Response(double temp, Unit unit) {}
public Response apply(Request request) {
return new Response(30.0, Unit.C);
}
}
將函式註冊為 Bean
使用 MistralAiChatModel 自動配置,您可以透過多種方式將自定義函式註冊為 Spring 上下文中的 bean。
我們從描述對 POJO 最友好的選項開始。
普通 Java 函式
在這種方法中,您像定義任何其他 Spring 管理物件一樣,在您的應用程式上下文中定義一個 @Bean。
在內部,Spring AI ChatModel 將建立一個 ToolCallback 例項,該例項添加了透過 AI 模型呼叫的邏輯。@Bean 的名稱作為 ChatOption 傳遞。
@Configuration
static class Config {
@Bean
@Description("Get the weather in location") // function description
public Function<MockWeatherService.Request, MockWeatherService.Response> currentWeather() {
return new MockWeatherService();
}
}
@Description 註解是可選的,它提供了函式描述,有助於模型理解何時呼叫函式。這是一個重要的屬性,用於幫助 AI 模型確定要呼叫哪個客戶端函式。
提供函式描述的另一種選擇是在 MockWeatherService.Request 上使用 @JsonClassDescription 註解
@Configuration
static class Config {
@Bean
public Function<Request, Response> currentWeather() { // bean name as function name
return new MockWeatherService();
}
}
@JsonClassDescription("Get the weather in location") // // function description
public record Request(String location, Unit unit) {}
最佳實踐是使用資訊註解請求物件,以便該函式生成的 JSON Schema 儘可能具有描述性,從而幫助 AI 模型選擇正確的函式進行呼叫。
PaymentStatusBeanIT.java 演示了這種方法。
| Mistral AI 的 PaymentStatusBeanOpenAiIT 使用 OpenAI API 實現了相同的功能。在這方面,Mistral AI 與 OpenAI 幾乎相同。 |
ToolCallback 包裝器
註冊函式的另一種方法是建立一個 FunctionToolCallback,如下所示
@Configuration
static class Config {
@Bean
public FunctionToolCallback weatherFunctionInfo() {
return FunctionToolCallback.builder("CurrentWeather", new MockWeatherService()) // (1) function name and instance
.description("Get the weather in location") // (2) function description
.inputType(MockWeatherService.Request.class) // (3) function signature
.build();
}
}
它包裝了第三方 MockWeatherService 函式,並將其作為 CurrentWeather 函式註冊到 MistralAiChatModel。它還提供了描述 (2) 和函式簽名 (3),以告知模型函式期望哪些引數。
| 預設情況下,響應轉換器會執行 Response 物件的 JSON 序列化。 |
FunctionToolCallback 內部根據 MockWeatherService.Request 類解析函式呼叫簽名。 |
在 Chat 選項中指定函式
為了讓模型知道並呼叫您的 CurrentWeather 函式,您需要在您的 prompt 請求中啟用它
MistralAiChatModel chatModel = ...
UserMessage userMessage = new UserMessage("What's the weather like in Paris?");
ChatResponse response = this.chatModel.call(new Prompt(this.userMessage,
MistralAiChatOptions.builder().tools("CurrentWeather").build())); // Enable the function
logger.info("Response: {}", response);
上述使用者問題將觸發對 CurrentWeather 函式的 3 次呼叫(每個城市一次),最終的響應將是這樣的
使用 Prompt 選項註冊/呼叫函式
除了自動配置,您還可以動態地使用您的 Prompt 請求註冊回撥函式
MistralAiChatModel chatModel = ...
UserMessage userMessage = new UserMessage("What's the weather like in Paris?");
var promptOptions = MistralAiChatOptions.builder()
.toolCallbacks(List.of(FunctionToolCallback.builder("CurrentWeather", new MockWeatherService()) // (1) function name and instance
.description("Get the weather in location") // (2) function description
.inputType(MockWeatherService.Request.class) // (3) function signature
.build())) // function code
.build();
ChatResponse response = this.chatModel.call(new Prompt(this.userMessage, this.promptOptions));
| 對於此請求的持續時間,prompt 中註冊的函式預設是啟用的。 |
這種方法允許根據使用者輸入動態選擇要呼叫的不同函式。
PaymentStatusPromptIT.java 整合測試提供了一個完整的示例,演示瞭如何使用 MistralAiChatModel 註冊函式並在 prompt 請求中使用它。
附錄
Mistral AI API 函式呼叫流程
下圖說明了 Mistral AI 低階 API 的 函式呼叫 流程
PaymentStatusFunctionCallingIT.java 提供瞭如何使用 Mistral AI API 函式呼叫的完整示例。它基於 Mistral AI 函式呼叫教程。
